6.1 隧道资源访问失败
6.1.1 资源诊断报错“资源连通性检测异常”
问题现象
- 资源访问失败,使用资源诊断提示代理网关与资源无法建立连接

问题确认方式:
此类报错,tcping可能会显示是通的,无法直接用tcping探测的结果来确认资源最后是否真实可访问,但是如果tcping是通的,可以说明隧道已打通。
可以用curl等支持tls的工具发起请求来确认是否可以访问,另外可以检查服务端资源访问日志,明确请求是否已经到了服务端,以及访问是否报错
问题可能原因:
资源本身不可达
tls协议版本不对
中间设备拦截,包括终端上的安全软件,防火墙,沙箱等
问题解决方案:
在服务端检查资源是否真实可以访问,用curl检查是否可以连接
尝试调整本地internet选项中的tls选项,或者检查服务端的tls协议选项
如果是单台环境,可以先尝试在终端抓包确认连接被哪一端断开,或者防火墙,杀软,及沙箱退出后再重试
6.1.2 资源诊断报错“未找到该应用权限”
问题现象

问题确认方式:
检查服务端是否存在对应资源
在浏览器资源应用中心页面F12检查v1/user/clientResource请求中是否包含此资源
使用隧道日志分析工具分析具体原因
问题可能原因:
该资源未配置或被排除
该资源未下发到客户端,或者客户端未拿到配置
问题解决方案:
若未配置资源或者被排除,可以在资源诊断详情中看到
若以配置,可以使用F12或者收集客户端日志后,在LogColltionTool.log中查看xtunnle dump中信息,检查客户端是否成功拿到资源 clientResource请求是客户端请求拿到的数据,xtunnle dump中记录的是隧道实际获取到数据。
6.1.3 资源诊断报错“代理网关线路检测异常”
问题现象

问题确认方式:
使用tcping探测和curl探测代理网关线路是否能够访问, tcp能通不能说明网关能连上,tcp只是用来说明延迟以及是否有明显丢包的 必须要用curl发起tls请求看是否能通才能说明问题
问题可能原因:
网关不被atrust代理,网关的连接与网络环境有关,跟所有网关线路的tcp连接失败或者socks连接失败,通常是网络问题或者中间设备问题
问题解决方案:
- 如果多个用户无法访问,优先确认服务端网关是否正常
- 通过tcping检查网络连通性,网络延迟以及是否有明显丢包
- 检查tls协议版本设置
- 通过curl发起tls请求确认报错信息
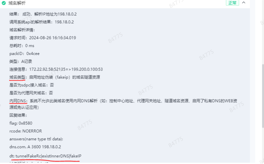
6.1.4 资源诊断报错“无法解析域名资源”
问题现象

问题确认方式:
如果本地发起了dns请求,且请求被引流,则可以在 "域名解析"中的"域名类型"字段中确认域名的资源类型,以及预期结果

问题可能原因:
- 希望通过隧道域名资源解析成fakeip,但是没有勾选启用fakeip或者未设置域解析
- 希望通过内网dns解析,但是内网dns解析超时。
- 希望通过本地dns解析,但是本地dns无法解析
- 读取了缓存,未进行实际解析。
- 本地或者浏览器使用了tcpdns导致无法引流
问题解决方案:
检查是否需要配置fakeip或者是否配置域解析
检查服务端内网dns访问日志是否出现报错
nslookup检查本地dns是否异常
通过日志工具查看dns日志,查看对应域名的解析结果是否存在报错
清理本地dns缓存和浏览器缓存后重试
可以先临时配置防火墙规则来禁用tcp 53,443端口验证是否是tcpdns导致的异常,如是,则可沟通研发提供补丁包
6.1.5 资源诊断无报错,但是资源访问异常
问题现象

问题确认方式:
多次资源诊断均可达,说明隧道连接已打通,隧道状态应该是正常的。资源不可访问,可能是客户端业务系统还存在其他资源的依赖
问题可能原因:
特殊软件存在特殊依赖,如mac地址,特殊协议等
单个业务资源的子链接可能会访问到其他资源或者其他端口,资源地址或者端口未配全
问题解决方案:
尝试本地切换成tap网卡,管理员执行use_tap.bat
@echo off set installPath=%programfiles(x86)%\Sangfor\aTrust\aTrustAgent set confDir="%installPath%\xtunnel-64\conf" if %PROCESSOR_ARCHITECTURE%=="x86" ( set confDir="%installPath%\xtunnel-32\conf" ) echo %confDir% if not exist %confDir% ( echo %confDir% mkdir %confDir% ) set confDir=%confDir:"=% copy /Y "%installPath%\conf_bak\conf_tap.toml" "%confDir%\conf.toml" taskkill /f /im aTrustXtunnel.exe pauseTIPS: 参考上述脚本也可以编写启用网卡常驻的脚本
尝试发布全协议全端口验证,切换至长隧道,同时内网dns下发中不勾选"仅允许以下域名通过内网DNS解析", 确保全网域名,全网IP,全协议都走atrust
通过F12或者抓包软件确认对应业务往那些ip或者端口发送请求,配置对应的资源
6.1.6 麒麟Kylin系统上资源访问失败,诊断提示write:permission denied
问题现象
- Kylin系统上访问资源失败,使用资源诊断时会提示sdpc接入地址连接失败,或者资源域名解析失败。对应的错误提示:write:permission denied

问题确认方式:
- 确认aTrust是否被Kylin系统联网控制阻止了访问网络,其中aTrust应用名为cn.com.sangfor.atrust

问题可能原因:
- 麒麟系统拦截了aTrust相关进程的网络请求,导致客户端无法正常连接sdpc或访问资源
问题解决方案:
关闭系统(安全中心->网关保护->应用联网控制)功能

在系统(安全中心->网络保护->应用联网控制->高级设置)中,将aTrust应用加白,对应的应用名为cn.com.sangfor.atrust
SP_aTrust_2410CL_05补丁包已经优化此问题,安装客户端时默认会将aTrust进程添加到白名单中,可安装对应版本客户端解决
6.1.7 AD域内远程文件夹或mstsc远程访问失败
问题现象:
AD域环境内打开共享文件夹认证失败
使用mstsc无法正常访问对应资源,提示内部错误

问题确认方式:
和管理员确认当前是否为AD域场景,可能某些资源未发布完成,如域控场景下很多业务依赖内网DNS下发
mstsc连接依赖系统相关配置,提示内部错误可能是相关系统配置需要调整
问题可能原因:
- AD域内的相关资源访问可能存在特殊的配置,如需要增加相关资源地址的发布或调整系统配置
问题解决方案:
AD域业务可能有UDP依赖,需将资源和AD域控地址同时配置为长隧道,域名使用内网dns下发
mstsc 连接可能出现内部错误,通常是mstsc的协议限制等,可参考此博客调整设置https://blog.csdn.net/qq_44329573/article/details/127019416
通过F12或者抓包软件确认对应业务往哪些IP或者端口发送请求,配置对应的资源
6.1.8 Mac电脑上开启的互联网共享,登录aTrust之后无法正常共享网络
问题现象:
- Mac电脑上开启的互联网共享,登录aTrust之后无法正常共享网络

问题确认方式:
- 手动关闭开启一次互联网共享开关是否恢复正常?如果恢复正常则说明是aTrust影响
问题可能原因:
- 开启系统互联网共享会系统会动态修改pf规则,aTrust登录成功后会覆盖修改系统pf规则文件,导致系统动态添加的pf规则被覆盖,导致网络共享无法使用
问题解决方案:
- 登录aTrust之后再手动关闭开启一次互联网共享开关
6.1.9 Windows平台上第三方驱动导致NetFlt驱动加载失败资源访问异常
问题现象
客户端访问资源提示准备环境中,短隧道资源访问异常
使用诊断修复工具检测,提示客户端RPC服务异常,对应进程名aTrustXTunnel

问题可能原因
- 存在第三方文件驱动导致客户端aTrustNetFlt驱动加载异常
问题确认方式
1.查看 aTrustNetflt_0 运行状态 - 正常运行 (注意,可以从 C:\Program Files (x86)\Sangfor\aTrust\NetfltDriver查看当前文件,看看最终后缀是数字几,这里aTrustNetflt_0的 0 有可能是 0 - 27 )

查看 C:\Program Files (x86)\Sangfor\aTrust\NetfltDriver目录 ,驱动文件是否存在

查看 C:\Windows\System32\drivers 目录是否存在文件,如果不存在文件,说明是安全软件存在文件过滤行为,对C盘进行了保护,不允许加载C:\Windows\System32\drivers目录以外的驱动文件

cmd 使用管理员运行后,使用 fltmc 查看,发现异常驱动 C642367C (这个名称会变,格式类似这种C642367C 就可以怀疑,然后根据步骤5判断 )

查看异常驱动的详细信息,确认驱动类型是否为:FILE_SYSTEM_DRIVER

问题解决方案
管理员方式运行cmd,依次执行命令删除该驱动
sc stop C642367C sc delete C642367C sc query C642367C为确保 C642367C 不会再次被加载后,重启电脑,重启之后查看 C642367C 是否成功删除(一定要重启!!!)
- 如果无法停掉三方驱动,规避方案就是将我们驱动文件C:\Program Files (x86)\Sangfor\aTrust\NetfltDriver\SdpNetFilter0.sys移动到第三方=驱动允许加载的位置C:\Windows\System32\drivers\SdpNetFilter0.sys
停止掉aTrustNetFlt_0驱动
sc stop aTrustNetflt_0 sc delete aTrustNetflt_0修改注册表信息\HKEY_LOCAL_MACHINE\SOFTWARE\WOW6432Node\Sangfor\aTrust\NetfltDriver的Path 修改为 C:\Windows\System32\drivers
- 修改完注册表后,再管理员进入cmd,运行C:\Program Files (x86)\Sangfor\aTrust\NetfltDriver\Install.exe重新安装驱动。 执行完成之后在cmd中运行命令检查驱动是否成功安装
sc query aTrustNetflt_0